Az Arteries Studio 2016-ban pályázatot adott be a GINOP 2.1.7 Prototípus, termék-, technológia- és szolgáltatásfejlesztés azonosítószámú programra.
A megoldásunk címe „Nagypontosságú Beltéri helymeghatározó és robotizált leltározási rendszer prototípus fejlesztése” lett.
A megoldás funkcionális összefoglalása
Megoldásunk egy nagypontosságú beltéri helymeghatározó navigációs rendszer és RFID alapú robotizált leltározó rendszer, egyben munkafolyamat optimalizáció és statisztikai modul. Képes ipari csarnokokban telepített rádiós rendszer segítségével mozgó objektumok és személyek valós idejű helymeghatározása és nyomkövetésére, munkafolyamatok ráfordításainak és személyek/eszközök hatékonyságának elemzésével, beltéri navigációval, összeütközés-elhárítással (pl. targoncák, árumozgató eszközök esetében). Ezzel a long range RFID alapú robotizált – repülő drone – leltározási rendszerrel, jelentős humán erőforrás, és leltározási idő spórolható meg rendszeresen, növeli a leltározás pontosságát, és jelentősen lerövidíti annak idejét. A fejlesztési projekt eredményeképpen egy hatékony, gépi intelligenciával optimalizált logisztikai rendszert kapunk. A rendszer integrálható, szabványos interfészeken keresztül könnyen illeszthető meglévő hagyományos logisztikai rendszerekhez, kiegészítve azok tudását, és eszköztárát.
Szakmai áttekintés
Prototípusunk alapvető építőelemeiben meglévő és elterjedt technológiákra alapoz, ami a piaci lehetőségek kulcsa is egyben. Azonban saját megoldásként olyan algoritmusokkal egészítjük ki azokat, olyan egyedi kombinációkban és összehuzalozottságában használja ezeket az említett technológiákat, amik máshol, más ipari megoldásban még nem léteznek, és ezért szabadalmi eljárás már folyamatban van.
A prototípus felhő alapú szoftvere elkészült, és projekten kívül egy első pilot próba-kitelepülést, és tesztelést is végeztünk a Gutta Hungária Kft dunakeszi telephelyén.
Résztvevő csapat
4 fő senior backend fejlesztő
1 fő senior fejlesztő, architect
1 fő senior iOS és android fejlesztő
1 fő senior minőségbiztosítási szakember, fejlesztő
1 fő applikáció és web alapú szoftver tesztelő mérnök
1 fő scrum master
Ütemezésünk volt
2016:
- Rendszer koncepció és architektúra tervek előkészítése pályázat elindításához.
2017:
- A nyertes GINOP 2.1.7. pályázat keretében a fejlesztési munka megindul a cég pécsi telephelyén a dedikált projektcsapattal:
2018. Q1-2:
- Piackutatási módszer kidolgozása, első interjúk
- Beltéri helymeghatározó rendszer (RTLS) elkészítése
- Kiválasztásra kerül a drón pontos típusa (Matrice 210/Matrice 210 RTK) és beszerzésre kerül az eszköz.
- RFID antenna és hozzá tartozó jelillesztő egység elkészítése
- Hardveres tesztek valós környezetben
- Szabadalmi eljárás indítása
2018. július 1- október 16.
- Drón payload véglegesítése
- Cloud szoftver fejlesztés befejezése, véglegesítése, tesztelése
- Beltéri helymeghatározó rendszer telepítés és első pilot projekt
- Eredmények dokumentálása
- Projekt ismertető brossúra, videó és információs anyagok elkészítése

Prototípus rendszertervek áttekintése
Mivel prototípus termékről van szó, célunk a költséghatékony, de pontos és eredményes munka támogatása volt az architektúra és eszköz választásoknál.
Szerettük volna, ha a megoldás kellően moduláris, és a kiválasztott, és tesztelésre bevont eszközök jól helyettesíthetőek később piackész, kiforrott megoldásokkal.
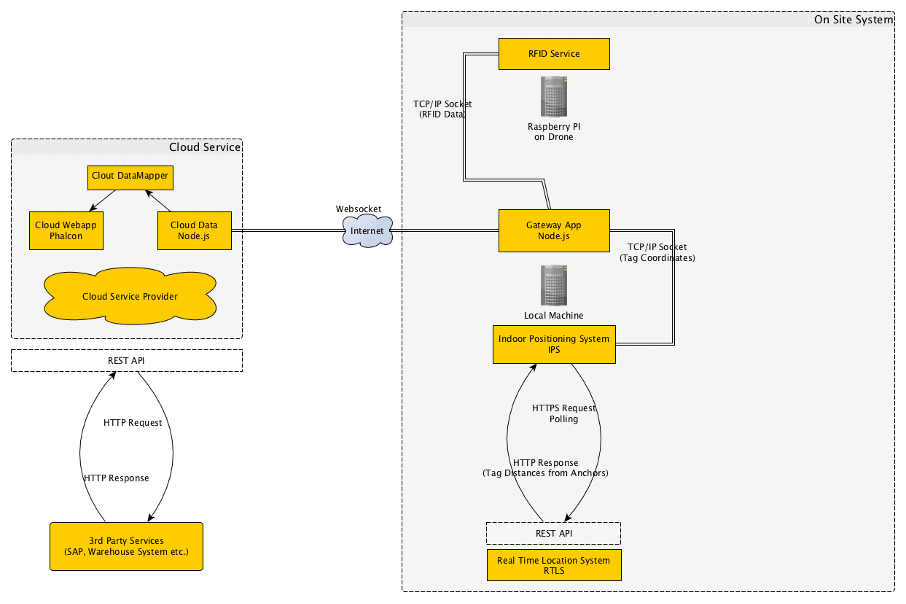
A rendszer architektúrája a következőképpen nézett ki:

Magyarázatok:
On Site System
Raktározási telephelyre kitelepített lokális rendszer
Real Time Location System – RTLS
Beszállítói rendszer. A rendszer azt az adatot szolgáltatja REST API-n keresztül, hogy a telephelyen lévő tag-ek milyen távolságra vannak a fixen telepített anchor-októl. Ez alapján kiszámítható, hogy az egyes tag-ek relatív koordinátái.
Indoor Positioning System – IPS
Az RTLS REST API felületét pollingozva a lokális hálózaton jut hozzá a tag-ek anchor-okhoz mért távolságához. A szolgáltatás kiszámítja a tag-ek relatív 3 dimenziós koordinátáit, amelyet TCP/IP socket kapcsolaton keresztül a lokális hálózaton továbbít a Gateway alkalmazásnak.
RFID Service
Az RFID Service egy a drónon lévő raspberry pi eszközön fut. Soros porton keresztül olvassa ki az RFID információkat az RFID olvasó és 3 db RFID antenna hardver komponensekből. A szolgáltatás adott időpontban kiolvasott RFID azonosítókat az észlelt jelerőséggel továbbítja a Gateway alkalmazásnak TCP/IP socket kapcsolaton keresztül a lokális hálózaton.
Gateway App
A Gateway App egyik célja, hogy a telephelyen lévő rendszerkomponensekkel a kommunikációt a lokális hálózaton keresztül lebonyolítsa, valamint a beérkező adatokat eltárolja addig amíg internet kapcsoalton keresztül a Cloud Service-nek nem továbbítja. A Gateway App szolgáltatás biztosítja a kommunikációt web socket protokollon keresztül az On Site System és a Cloud System között.
Cloud Service
A Cloud Service egy komplex felhőben lévő szolgáltatás, amely:
- Webes felületet nyújt törzsadatok adminisztrációja
- REST API felületet szolgáltat 3. fél által szállított rendszerek integrációjához
- BI felület: Kimutatásokat, statisztikákat, jelenít meg
- Fenntartja a kommunikációs kapcsoaltot a lokálisan telepített On Site System rendszerekkel.
Cloud Data
A Cloud Data szolgáltatás tartja fenn a kapcsolatot websocket-en keresztül az On Site System – Gateway Appszolgáltatásával. A szolgáltatás egyik feladata, hogy az On Site System rendszeréből érkező adatokat fogadja és eltárolja.
Cloud Webapp
A Cloud Webapp egy olyan alkalmamzás, amely webes felületet nyújt törzsadatok adminisztrációja, valamint BIfunkciók elérésére.
Cloud Data Mapper
A Cloud Data Mapper kiolvassa a Cloud Data szolgáltatásban eltárolt nyersadatokat, s azokat előfeldolgozva átemeli a Cloud Webapp alkalmazás perzisztens háttértárába.
3rd Party Services
Olyan 3. szereplő által szállított megoldások, amelyekkel a jövőben integrálni kell majd az elkészülő rendszert. A Cloud Service API felületet kell, hogy biztosítson, a 3. szereplő által szállított megoldások illesztéséhez.
RTLS rendszer (Real Time Location System) bemutatása

A jeladók azaz tag-ek kibocsájtanak egy ID-t és egy timestampet, amit a detektorok azaz anchor-ok érzékelnek. Az idő különbségből pedig a rendszer számol egy távolságot.
Central Unit
A Central Unit lokális hálózaton keresztül nyújt REST API felületet a tag-ek anchor-okhoz képest mért távolsági adatok lekérdezéséhez.
Anchor
Az anchor-ok bus-on keresztül csatlakotnak a Central Unit-hoz. Az anchor-ok fixen elhelyezett referencia pontok a telephelyen belül.
Tag
A tag-ek a megfigyelt objektumoknál (drónok, munkatársak, targoncák stb.) lévő markerek. A tag-ek pozícióját határozhatjuk meg a rendszer által az anchor-okhoz képest nyújtott távolsági adatok alapján.
REST API
Az RTLS rendszerét egy külső beszállító biztosítja. Az RTLS rendszerrel való együttműködést REST API felület biztosítja.
API hívás leírása
A jeladók listáját adja vissza. FONTOS: A legutóbb látott adatokat tartalmazza. Ha egy jeladó nem sugároz többé, mindig a legutolsó ismert adat lesz benne.

Összegzés
Prototípus fejlesztési, kivitelezési, tesztelési projektünk, és a pilot project megmutatta, hogy a megoldás életképes, piacképes, és további termékfejlesztésre ad megfelelő alapot.
Szükséges fejleszteni a beltéri helymeghatározó rendszer pontosságát, és a pontosságot megzavaró rádiójel interferenciák esetében fejlettebb szűrő algoritmusok szükségesek.
A leltározási rendszer nem került integrálásra ERP rendszerekkel, ezen modulok fejlesztése valós üzleti tesztekhez szükséges a jövőben.
A felhasznált keretrendszerek, és hardware eszközök a pályázat beadásakor elérhető, a pályázat céljainak megfelelő eszközök voltak. Ezek korszerűsítése, ennek megfelelően az architektúra átgondolása, és refaktorálása szükséges lehet a jövőben.
Jelen prototípus fejlesztési projektben elért eredményeinket disszeminációs kötelességünknek megfelelően nyílt forráskódúvá tettük, és az alábbi linken bárki elérheti, és áttekintheti, beépítheti további kutatási vagy fejlesztési projektjeibe: https://gitlab.com/bhdl
Az Arteries Studio a fenti megoldására a jövőben további termékfejlesztési projekteket tervez építeni, validálva azt a piaci szereplőkkel úgy, hogy valóban értéknövelt szolgáltatásokkal léphessünk a piacra.
Írta: Németh Gábor, ügyvezető, Arteries Studio Kft.
Kelt: 2021.07.30.